Epson ICs S1C17M12/M13 16-Bit Microcontrollers

Epson S1C17M12/M13 16-Bit Microcontrollers are embedded flash MCUs that feature low power consumption. These MCUs feature built-in flash memory and support the supply voltage from 1.8V to 5.5V. The S1C17M12/M13 MCUs support UART, SPI, and I2C interfaces. These MCUs operate at a 16.8MHz (maximum) frequency in a -40°C to +85°C temperature range and offer a five-digit seven-segment LED controller on the compact die. The MCUs are suitable for control panels with a seven-segment display for housing and FA equipment.

Features

  • 16KB Flash ROM, Read/program protection function, 2KB RAM
  • Supports 1.8V to 5.5V wide range operating voltage
  • Five-digit seven-segment LED controller (8SEG × 1–5COM (max.))
  • Supports various kinds of interfaces (UART, SPI, I2C)

Specifications

  • Embedded flash memory
    • Capacity of 16K bytes (for both instructions and data)
    • Erase/Program count of 1000 times min.
    • Security function protects from reading/programming by ICDmini
    • Onboard programming function using ICDmini
  • 2K bytes Embedded RAM capacity
  • Seiko Epson original 16-bit RISC CPU core S1C17, On-chip debugger
  • -40°C to +85°C Operating temperature range
  • TQFP 12-48pin, 0.5mm Lead pitch package
  • 1.8V to 5.5V Power supply voltage
  • Watchdog timer, 16-bit timer, and a 16-bit PWM timer
  • Synchronous Serial Interface, I2C

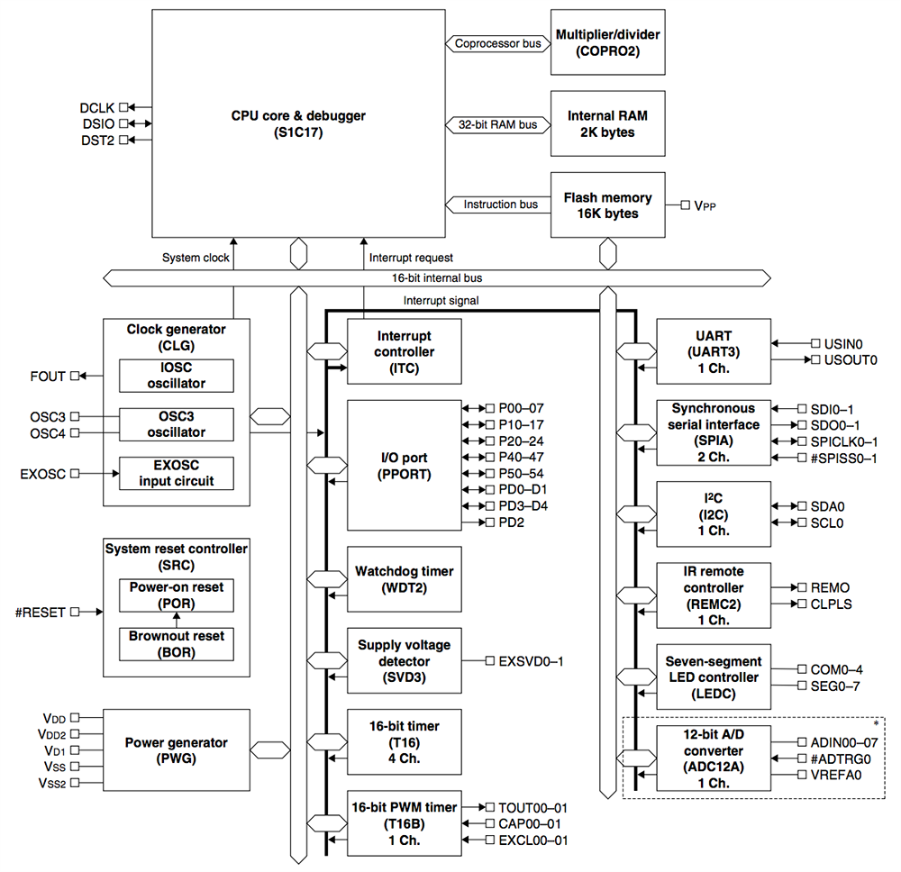
Block Diagram

Block Diagram - Epson ICs S1C17M12/M13 16-Bit Microcontrollers
Publicado: 2017-07-19 | Actualizado: 2022-03-11